摘要:金蝶云星空明细分类账支持批量导出、套打导出和按预览分页账套导出的3种方式,本篇给大家分享下详细操作步骤,希望对会计人员在金蝶云软件操作方面起到一定的帮助。一、批量导出明细分类账1、【总账】-【明细分类账】,设置明细分类账过滤条件,当科目不录入时默认是全部科目,注意科目级次的选择;2、在【选项】-【引出】,可以
金蝶云星空明细分类账支持批量导出、套打导出和按预览分页账套导出的3种方式,本篇给大家分享下详细操作步骤,希望对会计人员在金蝶云软件操作方面起到一定的帮助。
一、批量导出明细分类账
1、【总账】-【明细分类账】,设置明细分类账过滤条件,当科目不录入时默认是全部科目,注意科目级次的选择;
2、在【选项】-【引出】,可以操作“引出所有页至一个页签”,此时引出到excel所有科目的明细数据在一个页签;如果是“引出所有页”,引出的数据是在excel的不同页签中。
注意:按年度引出数据时,由于数据量较大,可能导致卡慢,建议可以分次引出数据。


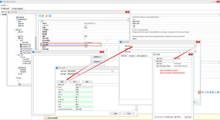
二、套打导出明细分类账
1. 在BOS设计器中,找到分页账表-明细分类账添加套打导出按钮,如找不到可以查找搜索一下;

2. 扩展后,点击编辑-批量编辑字段属性-菜单集合,找到工具条右键添加按钮。

3. 找到点击事件,点击新增操作后点击新增,搜索套打导出/套打导出全部分页账表按钮(套打导出是导出当前科目页,套打导出全部分页账表是导出当前过滤出的全部分页的科目),添加后保存即可。

三、套打导出如何按预览分页导出
1.以使用率较高的明细分类账为例,套打选项处没有套打导出按钮,此时需要我们打开bos设计器对按钮进行新增;


2.打开财务会计>总账>账表>明细分类账,扩展签出后点击上方编辑>批量编辑字段属性;

3.打开明细分类账菜单;

4.右键套打添加按钮,可以添加一个套打导出(只导出当前页)和套打导出全部分页账表;

5.选择按钮的点击事件>新增操作>新增套打导出和套打导出全部账页的操作;

[效果展示]
新增后依次确认保存返回到前台客户端明细分类账即可查看到该按钮,此时导出即为按套打分页套打导出:


以上是“金蝶云星空如何导出明细分类账?”的全部内容分享,不知是否解决了您的疑问,如果大家还有其他金蝶软件相关疑惑,请咨询金蝶软件服务商金数技术:0512-58208750。
本站(叮答)致力于知识交流与经验分享,助力读者提升效率、减轻重复劳动。部分内容整理自网络,仅供学习参考,版权归原作者所有。
欢迎转载本站原创内容,转载时请注明出处。如认为内容侵权,请联系 info@zjgkd.cn,我们将依法处理。